使用 MIB 浏览器查找 SNMP 表格 OID
对象标识符可以是:
- 标量:由单个对象实例定义的对象;只能有一个结果。它们通常是文件夹或子文件夹内的只读或读写节点。
- 表格:由多个相关对象实例定义的对象,这些对象实例分组在 MIB 表中,即表视图中的一列。它们通常是存在于table中的Read-only或Read-write节点。
要监控表格性能计数器,您必须使用 MIB 浏览器并找到 SNMP 表格 OID。按照以下步骤了解如何获取表格 OID:
- 打开 MIB 浏览器,配置 SNMP,并按照本文档填写必填字段。
- 单击文件>加载 MIB。
- 在打开的加载 MIB 文件对话框中,选择包含所需表格 SNMP OID 的 MIB 文件,然后单击打开。
- 选定的 MIB 文件将显示在左侧窗格中。单击文件夹并导航到所需的表 OID。
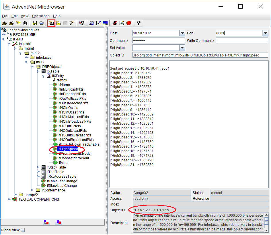
示例:IF-MIB > 互联网 > mgmt > mib-2 > 接口 > ifMIB > ifMIBObjects > ifXTable - 从表中选择需要监控的列。
示例:ifXEntry > ifHighSpeed - 单击获取 SNMP 变量图标(菜单栏下方的第 7 个图标)或转到操作 > 获取。
- 结果显示所选 SNMP OID 中每一行的属性值。
- 复制下面显示的对象 ID 并添加为表格性能计数器。
